| 设计 任务书 文档 开题 答辩 说明书 格式 模板 外文 翻译 范文 资料 作品 文献 课程 实习 指导 调研 下载 网络教育 计算机 网站 网页 小程序 商城 购物 订餐 电影 安卓 Android Html Html5 SSM SSH Python 爬虫 大数据 管理系统 图书 校园网 考试 选题 网络安全 推荐系统 机械 模具 夹具 自动化 数控 车床 汽车 故障 诊断 电机 建模 机械手 去壳机 千斤顶 变速器 减速器 图纸 电气 变电站 电子 Stm32 单片机 物联网 监控 密码锁 Plc 组态 控制 智能 Matlab 土木 建筑 结构 框架 教学楼 住宅楼 造价 施工 办公楼 给水 排水 桥梁 刚构桥 水利 重力坝 水库 采矿 环境 化工 固废 工厂 视觉传达 室内设计 产品设计 电子商务 物流 盈利 案例 分析 评估 报告 营销 报销 会计 | |||||
|
|||||
|
|||||
|
|||||
摘 要
大学生兼网站是针对大学生群体专门提供的求职平台,平台上拥有全职、兼职、寒暑假工等,学生在课余时间或者假期时间可以通过该平台寻找合适的兼职或者工作,提高学习以外的收入。学生在平台上可以寻找不同种类的工作:IT互联网、金融等。不同的企业入驻该平台,发布岗位的招聘信息给学生浏览咨询并投递。平台拥有学生用户:登录注册、申请职位、举报信息、个人信息、岗位查看投递等,企业用户:登录注册、招聘管理、员工管理等,管理员用户:企业管理、学生管理、招聘信息管理、举报信息管理等。网站采用MySql关系型数据库、Redis非关系型数据库、Mybatis、Tomcat服务器。该网站不仅可以提高大学生求职能力,而且对学校就业率的提高有着间接的关系。
关键词:兼职,兼职网站,Spring Boot,MyBatis
ABSTRACT
The college student and website is a job-seeking platform specially provided for college students. There are full-time, part-time, winter and summer vacation jobs on the platform. Students can use this platform to find suitable part-time jobs or jobs during their spare time or vacation time to increase their income outside of study. Students can find different types of jobs on the platform: IT Internet, finance, etc. Different companies enter the platform and publish job recruitment information for students to browse, consult and deliver. The platform has student users: login and registration, job application, report information, personal information, job viewing and delivery, etc. Enterprise users: login and registration, recruitment management, employee management, etc. Administrator users: enterprise management, student management, recruitment information management, reporting information management, etc. The website uses MySql relational database, Redis non-relational database, Mybatis, Tomcat server. This website can not only improve the ability of college students to find a job, but also has an indirect relationship with the improvement of the employment rate of the school.
Keywords:Part-time job, part-time website, SpringBoot, MyBatis
目 录
第一章 绪论
1.1研究背景及意义
1.1.1研究背景
1.1.2研究目的
1.1.3研究意义
1.2国内外研究现状
1.2.1国内研究现状
1.2.2国外研究现状
1.2.3文献评述
1.3 网站设计内容
1.4 论文结构
第二章 系统相关技术介绍
2.1 Vue框架
2.2 Spring框架
2.3 MyBatis框架
2.4 MySQL关系型数据库
2.5 Redis非关系型数据库
2.6 Spring Boot框架
第三章 系统分析
3.1 系统可行性分析
3.1.1 技术可行性
3.1.2 经济可行性
3.1.3 操作可行性
3.2 系统需求分析
3.2.1 功能总体设计
3.2.2 登录注册流程
3.2.3 职位申请流程
3.2.4 举报企业流程
3.2.5 企业招聘流程
3.2.6 招聘信息发布流程
3.2.7 个人信息管理流程
3.3 本章小结
第四章 系统概要设计
4.1 功能模块设计
4.1.1 功能划分
4.1.2 功能模块
4.2 数据结构设计
4.2.1 概要结构设计
4.2.2 数据表结构设计
4.3 本章小结
第五章 系统实现
5.1 登录
5.2 注册
5.3 企业信息管理
5.4 企业招聘管理
5.5 企业录用人员管理
5.6 企业招聘信息管理
5.7 企业负责人信息管理
5.8 学生招聘信息
5.9 学生举报信息
5.10 学生申请记录
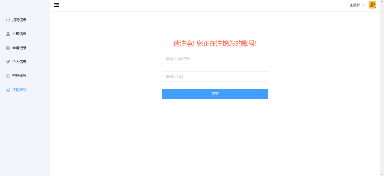
5.11 学生个人信息管理
5.12管理员企业管理
5.13管理员学生管理
5.14管理员招聘信息管理
5.15管理员举报信息管理
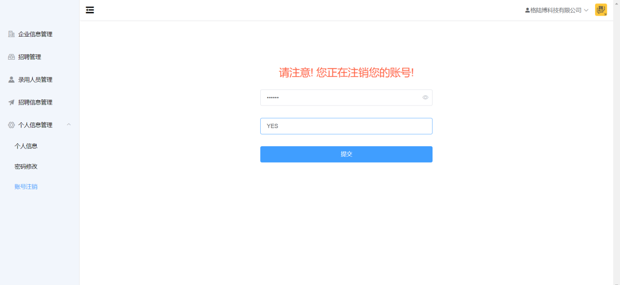
5.16管理员个人信息管理
5.17本章小结
第六章 系统测试
6.1系统测试
6.2系统模块测试
6.2.1登录测试
6.2.2注册测试
6.2.3企业信息管理测试
6.2.4企业招聘管理测试
6.2.5录用人员管理测试
6.2.6企业招聘信息管理测试
6.2.7企业负责人信息管理测试
6.2.8学生招聘信息测试
6.2.9学生举报信息测试
6.2.10学生申请记录测试
6.2.11学生个人信息管理测试
6.2.12管理员企业管理测试
6.2.13管理员学生管理测试
6.2.14管理员招聘信息管理测试
6.2.15管理员举报信息管理测试
6.2.16管理员个人信息管理测试
6.3本章小结
第七章结论
致 谢
参考文献





























毕业66资料站 biye66.com ©2015-2026 版权所有 | 微信:15573586651 QQ:3903700237
本站毕业设计和毕业论文资料均属原创者所有,仅供学习交流之用,请勿转载并做其他非法用途.如有侵犯您的版权有损您的利益,请联系我们会立即改正或删除有关内容!