| 设计 任务书 文档 开题 答辩 说明书 格式 模板 外文 翻译 范文 资料 作品 文献 课程 实习 指导 调研 下载 网络教育 计算机 网站 网页 小程序 商城 购物 订餐 电影 安卓 Android Html Html5 SSM SSH Python 爬虫 大数据 管理系统 图书 校园网 考试 选题 网络安全 推荐系统 机械 模具 夹具 自动化 数控 车床 汽车 故障 诊断 电机 建模 机械手 去壳机 千斤顶 变速器 减速器 图纸 电气 变电站 电子 Stm32 单片机 物联网 监控 密码锁 Plc 组态 控制 智能 Matlab 土木 建筑 结构 框架 教学楼 住宅楼 造价 施工 办公楼 给水 排水 桥梁 刚构桥 水利 重力坝 水库 采矿 环境 化工 固废 工厂 视觉传达 室内设计 产品设计 电子商务 物流 盈利 案例 分析 评估 报告 营销 报销 会计 | |||||
|
|||||
|
|||||
|
|||||
摘 要
随着教育信息化2.0的提出,互联网平台的打造,教育信息化的推广,传统的教学模式悄然发生变化。在新冠疫情的影响下,国家推出“停课不停学”的政策,为了让同学们可以无时无刻可以获取自己想要学习的知识内容,本系统为课程的管理打造了简易方便的后端交互。
该系统使用SpringBoot框架,以SpringCloud为蓝图,综合阿里云服务,主要实现了视频管理、课程分类管理、讲师管理、会员管理、权限管理等功能,使课程管理变得更加简易方便。前端使用了前沿的Vue框架,整合了Element-ui,整个页面布局变得清新舒适,易于交互。
关键词:SpringBoot;Vue.js;在线教学;互联网平台;教学模式;
目 录
基于SpringBoot+Vue.js的职业技能在线教育管理系统设计与实现
第1章 绪论
1.1 引言
1.2 项目背景
1.3 术语描述
1.4 系统开发使用技术
1.4.1 Java技术
1.4.2 Maven技术
1.4.3 JavaScript技术
1.4.4 Tomcat技术
1.4.5 SpringBoot技术
1.4.6 SpringCloud技术
1.4.7 MySQL技术
1.4.8 MyBatis-Plus技术
1.4.9 Nginx技术
1.4.10 Swagger技术
1.4.11 Vue.js技术
1.4.12 Node.js技术
1.4.13 Axios技术
1.4.14 OSS技术
1.4.15 EasyExcel技术
第2章 系统分析
2.1 可行性分析
2.2 需求分析
2.2.1 业务需求分析
2.2.2 功能需求分析
2.3系统总体设计
2.3.1 系统框架分析
2.4数据库设计
2.4.1课程表
2.4.2课程描述表
2.4.3 章节表
2.4.4 课程分类表
2.4.5 教师表
2.4.6 小节视频表
2.7界面UI设计
第三章 系统功能实现
3.1数据库连接实现
3.2登录管理
3.3讲师信息管理
3.3.1讲师信息分页获取
3.3.2讲师信息修改与删除
3.3.3讲师信息条件查询
3.3.4添加讲师信息
3.3.5讲师头像上传
3.4课程分类管理
3.4.1课程分类添加
3.4.2课程分类树形组件显示
3.5课程管理
3.5.1阿里云视频服务
3.5.2 课程管理添加
第四章 系统测试
4.1测试软件环境
4.2主要测试功能
4.2.1 登录
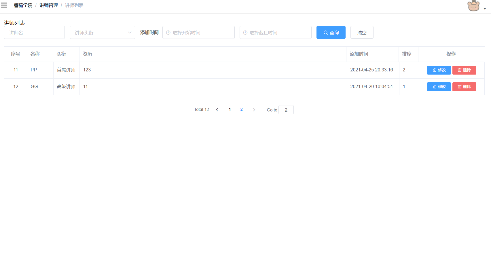
4.2.2讲师列表
4.2.3讲师增加
4.2.4讲师修改
4.2.5讲师删除
4.2.6讲师多条件分页筛选
4.2.7课程分类树形图显示
4.2.8课程分类筛选
4.2.9课程分类添加
4.2.10课程列表
4.2.11添加课程
第5章 结论
参 考 文 献
致 谢

























毕业66资料站 biye66.com ©2015-2026 版权所有 | 微信:15573586651 QQ:3903700237
本站毕业设计和毕业论文资料均属原创者所有,仅供学习交流之用,请勿转载并做其他非法用途.如有侵犯您的版权有损您的利益,请联系我们会立即改正或删除有关内容!