| 设计 任务书 文档 开题 答辩 说明书 格式 模板 外文 翻译 范文 资料 作品 文献 课程 实习 指导 调研 下载 网络教育 计算机 网站 网页 小程序 商城 购物 订餐 电影 安卓 Android Html Html5 SSM SSH Python 爬虫 大数据 管理系统 图书 校园网 考试 选题 网络安全 推荐系统 机械 模具 夹具 自动化 数控 车床 汽车 故障 诊断 电机 建模 机械手 去壳机 千斤顶 变速器 减速器 图纸 电气 变电站 电子 Stm32 单片机 物联网 监控 密码锁 Plc 组态 控制 智能 Matlab 土木 建筑 结构 框架 教学楼 住宅楼 造价 施工 办公楼 给水 排水 桥梁 刚构桥 水利 重力坝 水库 采矿 环境 化工 固废 工厂 视觉传达 室内设计 产品设计 电子商务 物流 盈利 案例 分析 评估 报告 营销 报销 会计 | |||||
|
|||||
|
|||||
|
|||||
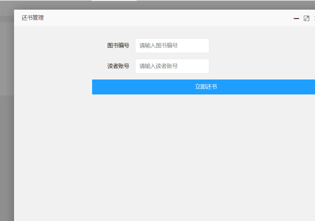
图书馆管理系统是图书馆管理中一个不可缺少的部分,它的内容对于图书馆的管理者和来访的读者来说都至关重要。随着社会知识水平的不断提高,图书馆读者数量急剧增加,有关图书馆各项事务的各种信息量也成倍增长。面对庞大的信息量需要有图书馆管理系统来提高管理员管理工作的效率。一个完善的图书馆管理系统能够极大地提高读者和图书信息管理的效率,具有检索迅速、查找方便、可靠性高、存储量大、更新快、寿命长、成本低等优点。本图书馆管理系统包括图书信息登记管理、读者信息登记管理、管理员信息登记管理、图书借阅归还信息管理四大模块并且及时记录存储各个环节信息的变更,以便管理、查询、显示、输出。本系统因为考虑到本身系统的特殊性,所以本系统只有管理员模式一种。管理员可以拥有完全的权限管理系统,可以完成对图书、读者、管理员、借阅归还信息的查询,并且完成读者借阅登记、读者归还记录、读者借阅查询、所有信息的添加、修改和删除等操作。
目录可行性分析报告 21引言 21.1标识 21.2背景 21.3项目概述 21.4文档概述 32引用文件 33可行性分析的前提 33.1项目的要求 33.2项目的目标 33.3项目的环境、条件、假定和限制 43.4进行可行性分析的方法 44可选的方案 44.1原有方案的优缺点、局限性及存在的问题 44.2可重用的系统,与要求之间的差距 44.3可选择的系统方案1 44.4可选择的系统方案2 54.5选择最终方案的准则 55所建议的系统 55.1对所建议的系统的说明 55.2数据流程和处理流程 55.3与原系统的比较(若有原系统) 65.4影响(或要求) 65.4.1设备 65.4.2软件 65.4.3运行 75.4.4开发 75.4.5环境 75.4.6经费 75.5局限性 76经济可行性(成本----效益分析) 76.1投资 76.2预期的经济效益 86.2.1一次性收益 86.2.2非一次性收益 86.2.3不可定量的收益 86.2.4收益/投资比 86.2.5投资回收周期 86.3市场预测 87技术可行性(技术风险评价) 88法律可行性 89用户使用可行性 910其他与项目有关的问题 1011注解 10附录 10系统设计报告 10一、数据库规划 121.1 任务陈述 121.2 任务目标 12二、系统定义 142.1 系统边界 14三、需求分析 153.1 用户需求说明 153.1.1 数据需求 153.1.2 事务需求 153.2 需求说明 183.2.1功能性需求分类 183.2.2非功能性需求分类 19用户界面需求 19软硬件环境需求 19产品质量需求 19四、数据库逻辑设计 204.1 ER图: 20总体:模式图: 224.2 数据字典 234.3数据库物理设计: 25数据表设计: 25五、安全机制 335.1 系统安全 335.2 数据安全 335.3 其他 36六、应用程序设计 366.1应用程序设计: 366.2操作员界面 426.3用户界面 53七、总结 577.1 系统优点 577.2 系统不足 587.3 系统改进 58附. 参考文献 59系统测试报告 591.1 编写目的 591.2 背景说明 591.3 适用范围 591.4 参考资料 59二、实验设备与软件环境 60三、测试计划 603.1测试策略与目标 603.2测试范围 62四、测试需求 634.1 需求分析 634.1.1 数据需求 634.1.2 事务需求 634.2 需求说明 654.2.1功能性需求分类 654.2.2非功能性需求分类 66五、设计测试用例 685.1 数据库结构模块 685.1.1测试方法: 685.1.2分单元测试: 68用户表: 68事件设置: 735.2 数据管理功能模块 735.2.1测试方法: 735.2.2分单元测试: 73六、缺陷分析 796.1 缺陷情况总结 796.2 缺陷统计 796.3 测试结论 796.4 建议 80七、总结 80附. 参考文献 80




















毕业66资料站 biye66.com ©2015-2026 版权所有 | 微信:15573586651 QQ:3903700237
本站毕业设计和毕业论文资料均属原创者所有,仅供学习交流之用,请勿转载并做其他非法用途.如有侵犯您的版权有损您的利益,请联系我们会立即改正或删除有关内容!