| 设计 任务书 文档 开题 答辩 说明书 格式 模板 外文 翻译 范文 资料 作品 文献 课程 实习 指导 调研 下载 网络教育 计算机 网站 网页 小程序 商城 购物 订餐 电影 安卓 Android Html Html5 SSM SSH Python 爬虫 大数据 管理系统 图书 校园网 考试 选题 网络安全 推荐系统 机械 模具 夹具 自动化 数控 车床 汽车 故障 诊断 电机 建模 机械手 去壳机 千斤顶 变速器 减速器 图纸 电气 变电站 电子 Stm32 单片机 物联网 监控 密码锁 Plc 组态 控制 智能 Matlab 土木 建筑 结构 框架 教学楼 住宅楼 造价 施工 办公楼 给水 排水 桥梁 刚构桥 水利 重力坝 水库 采矿 环境 化工 固废 工厂 视觉传达 室内设计 产品设计 电子商务 物流 盈利 案例 分析 评估 报告 营销 报销 会计 | |||||
|
|||||
|
|||||
|
|||||
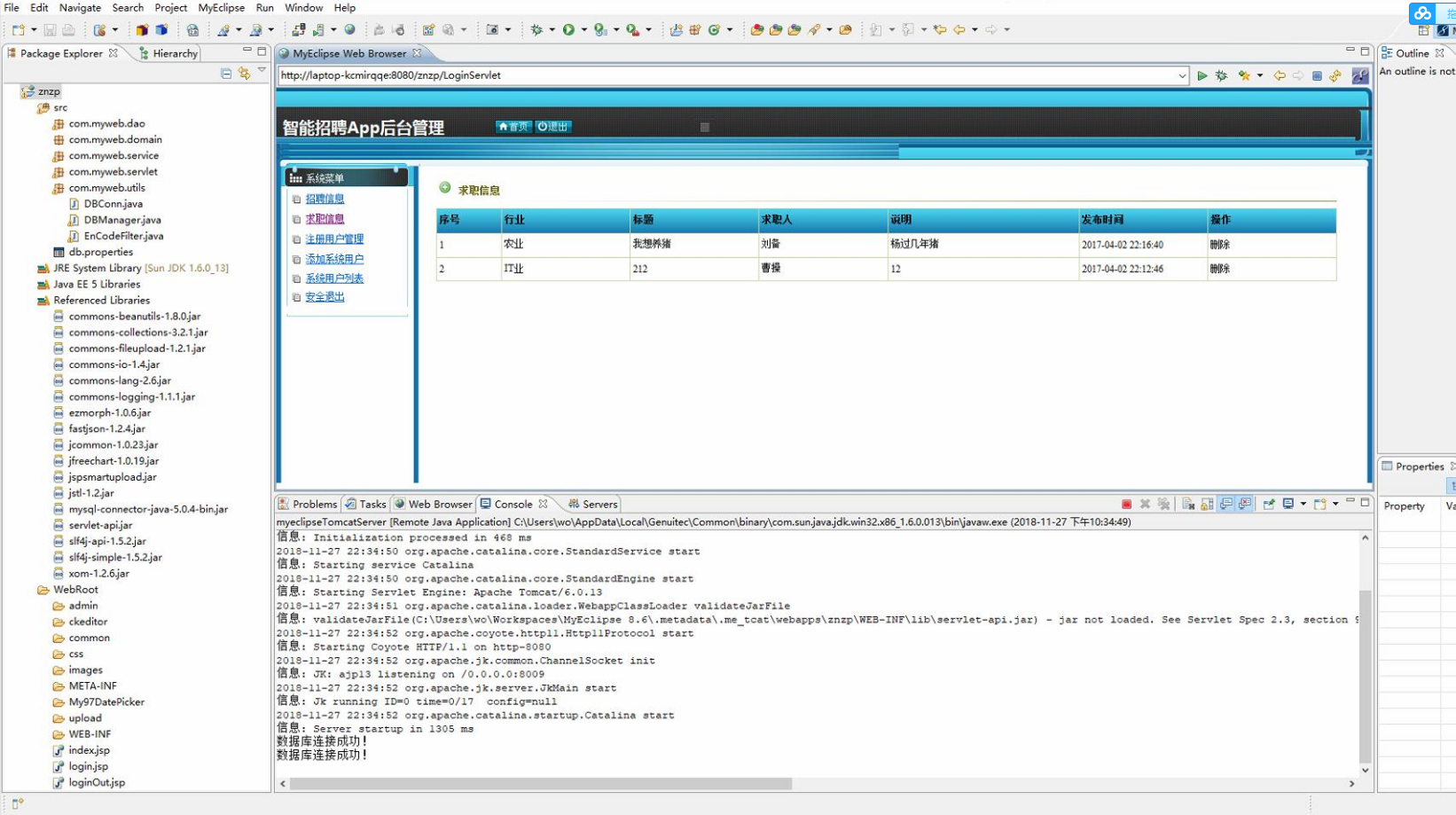
目 录第一章 绪论 11.1选题背景及意义 11.1.1系统开发背景 11.1.2目的及意义 21.2 Android软件开发的发展趋势与前景 21.2.1 Android发展趋势 21.2.2 Android开发前景 31.3研究主要内容 4第二章 发环境及相关技术概述 52.1 Android系统概述 52.1.1 Android系统简介 52.1.2 Android系统架构 52.1.3 Android系统平台优势 62.2 SQLite数据库简介 62.3 Bmob后端云数据库概述 6第三章 系统需求分析 83.1可行性分析 83.1.1经济可行性 83.1.2技术可行性 83.1.3操作可行性 93.2功能需求分析 103.2.1业务流分析 103.2.2数据字典 113.2.3数据库逻辑结构设计 133.3 ER图 15第四章 系统核心模块设计 174.1系统总体设计 174.1.1 系统设计思想 174.1.2 系统体系架构 174.2系统类图 184.3系统功能模块划分 21第五章 系统编码及实现 225.1 服务端编码实现 225.1.1管理员登陆实现 225.1.2 注册用户管理 235.1.3 招聘信息管理 235.1.4 求职信息管理 245.2 客户端编码实现 245.2.1 手机端注册用户登录 245.2.2 企业用户主界面 265.2.3 招聘信息 275.2.4 求职信息 285.2.5 我的招聘 285.2.6 个人用户主界面 315.2.7 我的求职 325.2.8 我的收藏 33第六章 系统测试 346.1 系统测试环境 346.2 测试方法概述 346.3 测试用例 356.4 本章小结 37第七章 总结与展望 387.1总结 387.3展望 38致 谢 39参考文献 40附录 41
1.3研究主要内容论文完成了基于Android大学生工作app的计划与完成的功效。本体系的钻研基于B/S模子,服无器接纳JSP+MySQL,挪动端接纳Android开辟。跟着大门生借鉴速率比较较迅速和社会的开展,电脑的遍及和上网的大概性增长,门生获得工作消息的时机越来越多。在您的手机上上网。所以,黉舍能够临时休止工作消息鼓吹服无,让门生更利便地获得关联消息,将大大进步门生的借鉴进度和对黉舍教诲的写意度。此体系计划服无端接纳三层布局、Web Service技术,手机端接纳Android编程,双端经历HTTP和谈,JSON花样字符举行交互,使之在选用领域、接纳技术上具备优秀性、前瞻性、引申性,从而包管建成的体系具备优越的巩固性、可引申性。体系计划按标准化、标准化,分层计划,构件化完成。接纳应用构件化的开辟方法,使体系布局分层,交易与完成分开,逻辑与数据分开;以同一的服无接口标准为焦点,使用开放标准。从功效上来说,体系是相对完整的,体系领有友爱的交互界面,为用户供应消息并接管其操纵,同时经历数据库经管体系来存储消息数据。体系完成了对消息数据的涉猎、盘问、编纂和经管等根基数据库操纵,接纳了模块化计划技巧,凭据用户的需要及法式的使用与保护的易用性,将各个片面置于差别的模块中间,利便了法式的扩大与保护,同时确立了法式功效复用的底子。















毕业66资料站 biye66.com ©2015-2026 版权所有 | 微信:15573586651 QQ:3903700237
本站毕业设计和毕业论文资料均属原创者所有,仅供学习交流之用,请勿转载并做其他非法用途.如有侵犯您的版权有损您的利益,请联系我们会立即改正或删除有关内容!