设计 任务书 文档 开题 答辩 说明书 格式 模板 外文 翻译 范文 资料 作品 文献 课程 实习 指导 调研 下载 网络教育 计算机 网站 网页 小程序 商城 购物 订餐 电影 安卓 Android Html Html5 SSM SSH Python 爬虫 大数据 管理系统 图书 校园网 考试 选题 网络安全 推荐系统 机械 模具 夹具 自动化 数控 车床 汽车 故障 诊断 电机 建模 机械手 去壳机 千斤顶 变速器 减速器 图纸 电气 变电站 电子 Stm32 单片机 物联网 监控 密码锁 Plc 组态 控制 智能 Matlab 土木 建筑 结构 框架 教学楼 住宅楼 造价 施工 办公楼 给水 排水 桥梁 刚构桥 水利 重力坝 水库 采矿 环境 化工 固废 工厂 视觉传达 室内设计 产品设计 电子商务 物流 盈利 案例 分析 评估 报告 营销 报销 会计
Logo 顶部广告
首页 | 机械毕业设计 | 电子电气毕业设计 | 计算机毕业设计 | 土木工程毕业设计 | 视觉传达毕业设计 | 理工论文 | 文科论文 | 毕设资料 | 帮助中心
今天是: |>>> 您现在的位置:首页>>>>文档详细内容
标题:

基于HTML5+PHP+MySQL的毕业设计选题管理系统 毕业论文+项目源码及数据库文件


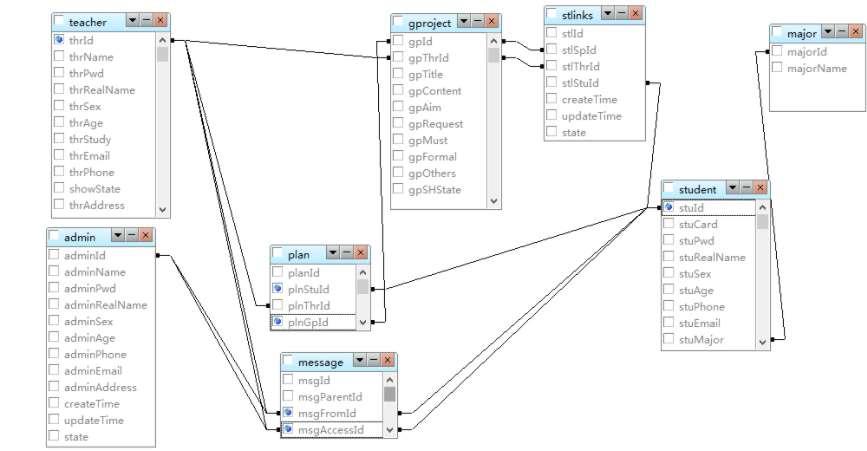
摘 要目前,大部分高校已开始应用较为完善的管理系统,如教务管理系统、学生选课管理系统等信息化管理系统,但是针对于学生毕业设计的相关管理操作,部分院校仍使用传统的工作模式,为提高管理的效率,我们设计开发“毕业设计网上管理系统”。该系统基于B/S架构进行设计搭建,整体开发使用MVC设计模式,所使用的动态网页开发语言为时下流行的PHP语言,前台采用HTML5、CSS3即Media Query技术开发的管理系统,B/S架构避免了因操作系统差异而导致的跨平台问题,MVC设计模式使得逻辑操作、数据处理和页面展示相分离,在一定程度上提升系统开发效率。 本系统由3大模块构成,分别是系统管理模块、教师操作模块以及学生操作模块。系统管理模块可对教师、学生个人信息和消息进行管理,对教师申报课题进行审核,并且可发送系统消息,便于通知;教师操作模块可以申报课题,浏览已通过审核课题的学生选题状况,查看已选题学生的进度情况及消息通知;学生操作模块可以选题,查看该课题教师可公布的联系方式,对已选但未确定的课题进行退选操作,浏览课题情况,提交毕设进度及消息通知等。该系统的使用将提高毕业设计这一环节的工作效率。关键词:B/S架构;MVC设计框架;毕业设计选题;管理系统AbstractNowadays, most colleges and universities have been in use for more perfect management system, such as educational administration management system, student course selection management system of information management system, but in view of the student of graduation design related management operation, some colleges and universities are still using the traditional working mode, to provide the efficiency of information management, we designed and developed "graduation design online management system". The system based on B / S architecture was designed and built. The overall development using the MVC design pattern, the use of dynamic web development language too popular PHP language, the front desk using the HTML 5 and CSS 3 Media Query technology development management system management system, B/S structure to avoid the problem caused by different operating system cross-platform, MVC design pattern makes the logic operation, data processing and the page display phase separation, in a certain extent, improve the efficiency of system development. This system has three modules, respectively, the administrator module, teacher module and student module. Administrators can manage personal information and message to teachers and students, the teachers declare project audit, and can send messages to inform; Teacher module can declare topic, browse has passed the audit subject subject status of students, view has been selected topic the student's progress, and notification; Topic selection, students can view the subject teachers can be released by the contact information, for the selected topic for withdrawal operation, but has not yet been determined through project, submit the project schedule and alerts, etc. The use of the system will improve the graduation design of this part of the work efficiency.Keywords:B / S architecture; MVC design framework; graduate design topics; management system目录摘 要 11.需求分析 41.1 教师需求 41.2 学生需求 41.3 管理员需求 42.设计模式 42.1 MVC设计模式 42.2 RBAC权限模型 53.系统总体设计 53.1 总体功能模块 53.1.1 教师模块 63.1.2 学生模块 63.1.3 管理员模块 63.2 界面设计 63.2.1 教师界面 63.2.2 学生界面 73.2.3 管理员界面 83.3 数据库设计 103.3.1 数据库实体关系图 103.3.2 数据库约束关系图 113.3.3 数据表语句 114.实现代码 194.1入口文件 194.2绑定文件 194.3系统行为扩展:静态缓存读取 224.4数据库SAE模式惯例配置文件 275.运行说明 28










| 关于我们 | 友情链接 | 毕业设计招聘 |

毕业66资料站 biye66.com ©2015-2026 版权所有 | 微信:15573586651 QQ:3903700237

本站毕业设计和毕业论文资料均属原创者所有,仅供学习交流之用,请勿转载并做其他非法用途.如有侵犯您的版权有损您的利益,请联系我们会立即改正或删除有关内容!