| 设计 任务书 文档 开题 答辩 说明书 格式 模板 外文 翻译 范文 资料 作品 文献 课程 实习 指导 调研 下载 网络教育 计算机 网站 网页 小程序 商城 购物 订餐 电影 安卓 Android Html Html5 SSM SSH Python 爬虫 大数据 管理系统 图书 校园网 考试 选题 网络安全 推荐系统 机械 模具 夹具 自动化 数控 车床 汽车 故障 诊断 电机 建模 机械手 去壳机 千斤顶 变速器 减速器 图纸 电气 变电站 电子 Stm32 单片机 物联网 监控 密码锁 Plc 组态 控制 智能 Matlab 土木 建筑 结构 框架 教学楼 住宅楼 造价 施工 办公楼 给水 排水 桥梁 刚构桥 水利 重力坝 水库 采矿 环境 化工 固废 工厂 视觉传达 室内设计 产品设计 电子商务 物流 盈利 案例 分析 评估 报告 营销 报销 会计 | |||||
|
|||||
|
|||||
|
|||||
本课题是基于Android平台开发的飞机游戏,本游戏主要是针对现实生活中比较忙碌并且没有自己业余生活的人开发的,随着社会的发展,人们的生活也越来越快,压力也在不断的加大,反而没有了自己的休闲生活,而电子游戏也逐渐进入了大家的眼线,它可以使人们暂时忘记生活的烦恼,享受一下游戏的快感,丰富人们的生活。
本游戏主要分为6个游戏界面:“加载界面”、“欢迎界面”、“游戏界面”、“胜利界面”、“失败界面”、“帮助界面”等。其中“欢迎界面”与“游戏界面”的设计比较复杂,本游戏的开发属于滚屏动作游戏的一种,游戏画面比较绚丽,给人以视觉冲击,声音震撼,满足大多智能机用户的需求。
关 键 词:Android平台、飞机游戏、游戏界面
Abstract
This issue is based on the Android platform aircraft game, this game is mainly for relatively busy in real life and did not spare his own life were developed, along with the development of society, people's lives are getting faster and faster, the pressure is constantly increase, but did not own a lifestyle, and video games have gradually entered everyone's eye liner, it can make people forget the troubles of life, enjoy the thrill of the game, enrich people's lives.
The game is divided into six main game interface: "Load Interface", "Welcome screen", "Game interface", "Victory Interface", "Failed interface", "Help interface" and so on. The "Welcome Screen" and "Game interface" design is more complex, the development of the game belongs to a scrolling action game, the game screen comparison brilliant, gives a visual impact, sound shocking, to meet the needs of most smart phone users.
Key words: Android platform、Aircraft game、Game Interface
目 录
摘 要 I
一、 绪论 1
(一) 课题的目的与意义 1
(二) 本课题解决的问题 1
1. 欢迎界面 1
2. 帮助界面 1
3. 游戏界面 1
4. 失败界面 2
5. 胜利界面 2
6. 加载界面 2
(三) 论文结构 2
二、 Android平台的介绍 2
(一) Android的系统架构 2
(二) Android四大组件 3
1. 活动(Activity) 3
2. 服务(Service) 5
3. 广播接收器(BroadcastReceiver) 7
4. 内容提供商(Content provider) 7
三、 系统需求分析 8
(一) 系统描述 8
(二) 系统研究目标 8
1. 系统开发环境 8
2. 系统模块实现 8
(三) 功能性需求 9
1. 总体要求 9
2. 功能要求 9
(四) 建立UML模型 9
1. 建立用例模型 9
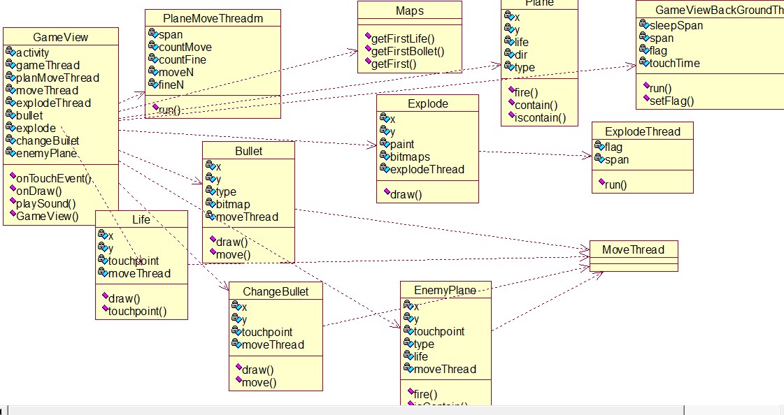
2. 类图 14
3. 顺序图 15
(五) 非功能性需求 15
1. 可用性 15
2. 交互性 15
3. 可支持性 15
四、 系统设计 16
(一) 游戏的设计 16
1. 游戏情节 16
2. 运行的目标平台 16
3. 采用的呈现技术 16
4. 操作方式 16
5. 音效设计 16
(二) 游戏系统结构设计 16
1. 游戏系统总体结构 16
2. 系统操作流程 17
(三) 游戏系统类设计 18
1. 系统类框架 18
2. 系统中各类调用关系 20
五、 系统实现 20
(一) 系统开发环境配置 20
1. 相关下载 21
2. 环境搭建 21
(二) 系统UI界面设计 27
1. 欢迎界面 27
2. 游戏界面 27
3. 加载界面 30
4. 帮助界面 31
5. 胜利界面 32
6. 失败界面 32
(三) 部分系统代码实现 33
1. 界面切换的代码实现 33
2. 背景音乐代码实现 34
3. 敌机移动路线代码实现 34
4. 子弹发射代码实现 35
六、 总结与展望 36
(一) 总结 36
(二) 展望 36
谢 辞 37
参考文献 38


































毕业66资料站 biye66.com ©2015-2026 版权所有 | 微信:15573586651 QQ:3903700237
本站毕业设计和毕业论文资料均属原创者所有,仅供学习交流之用,请勿转载并做其他非法用途.如有侵犯您的版权有损您的利益,请联系我们会立即改正或删除有关内容!